Address Messages | Developer Documentation
Address Messages
Updated: Nov 7, 2025
This feature is only available for businesses based in India and their India customers.
Address messages give your users a simpler way to share the shipping address with the business on WhatsApp.
Address messages are interactive messages that contain the 4 main parts:
header, body, footer, and action. Inside the action component business specifies the name “address_message” and relevant parameters.Below table outlines the fields that are supported by the address message.
| Field Name | Display Label | Input Type | Supported Countries | Limitations |
|---|---|---|---|---|
name | Name | text | India | None |
phone_number | Phone Number | tel | India | Valid phone numbers only |
in_pin_code | Pin Code | text | India | Max length: 6 |
house_number | Flat/House Number | text | India | None |
floor_number | Floor Number | text | India | None |
tower_number | Tower Number | text | India | None |
building_name | Building/Apartment Name | text | India | None |
address | Address | text | India | None |
landmark_area | Landmark/Area | text | India | None |
city | City | text | India | None |
state | State | text | India | None |
Sample API call
This is a sample API call for the address message. The
country attribute is a mandatory field in the action parameters. If it is not included, there will be a validation error.curl -X POST \
'https://graph.facebook.com/<API_VERSION>/<FROM_PHONE_NUMBER_ID>/messages' \
-H 'Authorization: Bearer <ACCESS_TOKEN>' \
-H 'Content-Type: application/json' \
-d '
{
"messaging_product": "whatsapp",
"recipient_type": "individual",
"to": "<PHONE_NUMBER>",
"type": "interactive",
"interactive": {
"type": "address_message",
"body": {
"text": "Thanks for your order! Tell us what address you’d like this order delivered to."
},
"action": {
"name": "address_message",
"parameters": {
"country": "<COUNTRY_ISO_CODE>"
}
}
}
}'Error Handling
If the area code of the phone number for the given country is not correct, businesses will be unable to request the address message from the recipient. For example, businesses will be unable to request an address message from a recipient that has the country as “India” but has a phone number with an area code of “65”.
Once the address message is sent, the business waits for the user to fill in the address and send it back. The user entered address is shared through the webhook registered in the setup process.
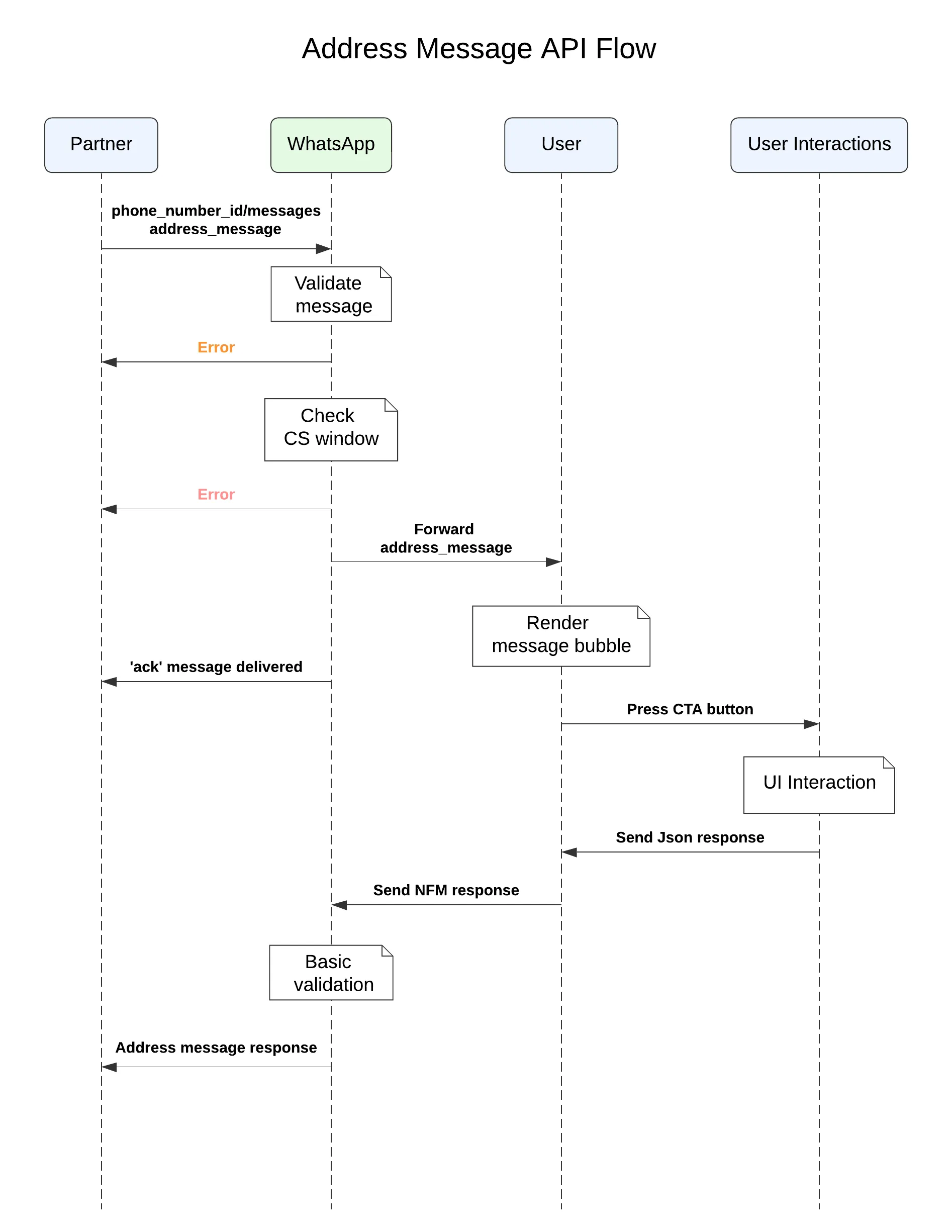
Address Message Steps
The steps involved in an Address Message are the following:
address_message to the userUser interacts with the message by clicking on the CTA, which brings up an Address Message screen. The user fills out their address and submits the formAfter the address message form is submitted by the user, the partner receives a webhook notification, which contains the details of the address submitted by the userSample India Address Message




The following sequence diagram shows a typical integration flow for an address message.

Additional Action Parameters
The business can pass additional attributes such as
values, validation_errors, or saved_addresses as part of the interactive action parameters. You can find information on each of their usage below.| Action Parameter | Usage |
|---|---|
values | Businesses prefill this for address fields (eg. prefilling the city address field with “India”) |
saved_addresses | For businesses, they can pass in saved addresses previously associated with the user. For users, they are presented with the option to choose the saved address instead of manually filling it in |
validation_errors | Businesses can throw errors in the address fields and WhatsApp will prevent the user from submitting the address until the issue(s) are/is resolved. |
Send Address Message to a User
Make a
POST call to /<PHONE_NUMBER_ID/messages using the WhatsApp API to send an end-to-end encrypted address message to the user:curl -X POST \
'https://graph.facebook.com/<API_VERSION>/<FROM_PHONE_NUMBER_ID>/messages' \
-H 'Authorization: Bearer <ACCESS_TOKEN>' \
-H 'Content-Type: application/json' \
-d '
{
"messaging_product": "whatsapp",
"recipient_type": "individual",
"to": "<PHONE_NUMBER>",
"type": "interactive",
"interactive": {
"type": "address_message",
"body": {
"text": "Thanks for your order! Tell us what address you’d like this order delivered to."
},
"action": {
"name": "address_message",
"parameters": "JSON Payload"
}
}
}'To send an address message without any saved addresses, WhatsApp will prompt the user or business with an address form to enter a new address.
curl -X POST \
'https://graph.facebook.com/<API_VERSION>/<FROM_PHONE_NUMBER_ID>/messages' \
-H 'Authorization: Bearer <ACCESS_TOKEN>' \
-H 'Content-Type: application/json' \
-d '
{
"messaging_product": "whatsapp",
"recipient_type": "individual",
"to": "+91xxxxxxxxxx",
"type": "interactive",
"interactive": {
"type": "address_message",
"body": {
"text": "Thanks for your order! Tell us what address you’d like this order delivered to."
},
"action": {
"name": "address_message",
"parameters": {
"country": "IN",
"values": {
"name": "<CUSTOMER_NAME>",
"phone_number": "+91xxxxxxxxxx"
}
}
}
}
}'To send an address message with saved addresses, WhatsApp will prompt the user or business with an option to select among the saved addresses or add an address option. Users can ignore the saved address and enter a new address.
curl -X POST \
'https://graph.facebook.com/<API_VERSION>/<FROM_PHONE_NUMBER_ID>/messages' \
-H 'Authorization: Bearer <ACCESS_TOKEN>' \
-H 'Content-Type: application/json' \
-d '
{
"messaging_product": "whatsapp",
"recipient_type": "individual",
"to": "91xxxxxxxxxx",
"type": "interactive",
"interactive": {
"type": "address_message",
"body": {
"text": "Thanks for your order! Tell us what address you’d like this order delivered to."
},
"action": {
"name": "address_message",
"parameters": {
"country": "IN",
"saved_addresses": [
{
"id": "address1",
"value": {
"name": "<CUSTOMER_NAME>",
"phone_number": "+91xxxxxxxxxx",
"in_pin_code": "400063",
"floor_number": "8",
"building_name": "",
"address": "Wing A, Cello Triumph,IB Patel Rd",
"landmark_area": "Goregaon",
"city": "Mumbai"
}
}
]
}
}
}
}'Check Your Response
A successful response includes a
messages object with an ID for the newly created message.{
"messaging_product": "whatsapp",
"contacts": [
{
"input": "<PHONE_NUMBER>",
"wa_id": "<WHATSAPP_ID>"
}
],
"messages": [
{
"id": "wamid.ID"
}
]
}An unsuccessful response contains an error message. See Error and Status Codes for more information.
Send an Address Message with Validation Errors
An address message should be re-sent to the user in the case of a validation error on the business server. The business should send back the set of values previously entered by the user, along with the respective validation errors for each invalid field, as shown in the sample payloads below.
curl -X POST \
'https://graph.facebook.com/<API_VERSION>/<FROM_PHONE_NUMBER_ID>/messages' \
-H 'Authorization: Bearer <ACCESS_TOKEN>' \
-H 'Content-Type: application/json' \
-d
'{
"messaging_product": "whatsapp",
"recipient_type": "individual",
"to": "91xxxxxxxxxx",
"type": "interactive",
"interactive": {
"type": "address_message",
"body": {
"text": "Thanks for your order! Tell us what address you’d like this order delivered to."
},
"action": {
"name": "address_message",
"parameters": {
"country": "IN",
"values": {
"name": "CUSTOMER_NAME",
"phone_number": "+91xxxxxxxxxx",
"in_pin_code": "666666",
"address": "Some other location",
"city": "Delhi"
},
"validation_errors": {
"in_pin_code": "We could not locate this pin code."
}
}
}
}
}'Receive Notifications for Address Submissions
Businesses will receive address submission notifications through webhooks, such as the one shown below.
{
"messages": [
{
"id": "gBGGFlAwCWFvAgmrzrKijase8yA",
"from": "<PHONE_NUMBER>",
"interactive": {
"type": "interactive",
"action": "address_message",
"nfm_reply": {
"name": "address_message",
"response_json": "<response_json from client>",
"body": "<body text from client>"
},
"timestamp": "1670394125"
}
}
]
}The webhook notification has the following values.
| Field Name | Type | Description |
|---|---|---|
interactive | Object | Holds the response from the client |
type | String | Would be nfm_reply indicating it is a Native Flow Response (NFM) from the client |
nfm_reply | Object | Holds the data received from the client |
response_json | String | The values of the address fields filled by the user in JSON format that are always present |
body (Optional) | String | Body text from client, what the user sees |
name (Optional) | String | Would be address_message indicating the type of NFM action response from the client |
An address message reply as an NFM response type for an India address message request is shown below.
{
"messages": [
{
"context": {
"from": "FROM_PHONE_NUMBER_ID",
"id": "wamid.HBgLMTIwNjU1NTAxMDcVAgARGBI3NjNFN0U5QzMzNDlCQjY0M0QA"
},
"from": "<PHONE_NUMBER>",
"id": "wamid.HBgLMTIwNjU1NTAxMDcVAgASGCA5RDhBNENEMEQ3RENEOEEzMEI0RUExRDczN0I1NThFQwA=",
"timestamp": "1671498855",
"type": "interactive",
"interactive": {
"type": "nfm_reply",
"nfm_reply": {
"response_json": "{\"saved_address_id\":\"address1\",\"values\":{\"in_pin_code\":\"400063\",\"building_name\":\"\",\"landmark_area\":\"Goregaon\",\"address\":\"Wing A, Cello Triumph, IB Patel Rd\",\"city\":\"Mumbai\",\"name\":\"CUSTOMER_NAME\",\"phone_number\":\"+91xxxxxxxxxx\",\"floor_number\":\"8\"}}",
"body": "CUSTOMER_NAME\n +91xxxxxxxxxx\n 400063, Goregaon, Wing A, Cello Triumph,IB Patel Rd, Mumbai, 8",
"name": "address_message"
}
}
}
]
}Feature Not Supported
In the case where the client does not support
address_message, messages are silently dropped and an error message is sent back to the business in a webhook. The webhook notification that would be sent back is shown below:{
"statuses": [
{
"errors": [
{
"code": 1026,
"href": "/docs/whatsapp/api/errors",
"title": "Receiver Incapable"
}
],
"id": "gBGGFlAwCWFvAgkyHMGKnRu4JeA",
"message": {
"recipient_id": "+91xxxxxxxxxx"
},
"recipient_id": "91xxxxxxxxxx",
"status": "failed",
"timestamp": "1670394125",
"type": "message"
}
]
}
No comments to display
No comments to display