Offsite Pix payments | Developer Documentation
Offsite Pix payments
Updated: Nov 14, 2025
Payments API also enables businesses to collect payments from their customers via WhatsApp using dynamic Pix codes.
When using this integration, WhatsApp only facilitates the communication between merchants and buyers. Merchants are responsible for integrating with a bank or PSP in order to generate dynamic Pix codes, and confirm their payment.
Before you start
Integration steps
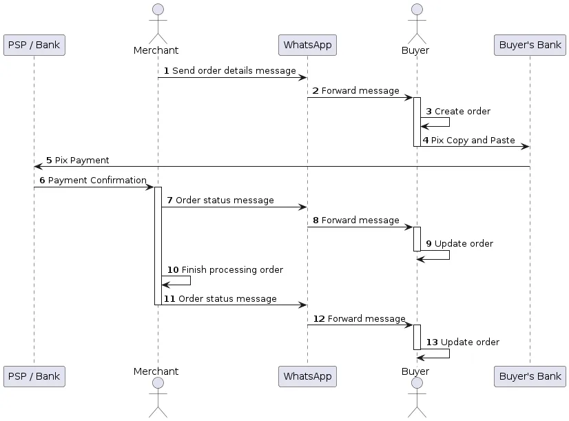
The following sequence diagram shows the typical integration with Pix.

1. Send an Order Details message
Follow the full integration guide in the Orders API page.
If Pix is available on this order, you will need to provide a
pix_dynamic_code to the payment_settings attribute.Endpoint
POST /{PHONE_NUMBER_ID}/messagesPayload example
{
"recipient_type": "individual",
"to": "<PHONE_NUMBER>",
"type": "interactive",
"interactive": {
"type": "order_details",
"body": {
"text": "Your message content"
},
"action": {
"name": "review_and_pay",
"parameters": {
"reference_id": "unique-reference-id",
"type": "digital-goods",
"payment_type": "br",
"payment_settings": [
{
"type": "pix_dynamic_code",
"pix_dynamic_code": {
"code": "00020101021226700014br.gov.bcb.pix2548pix.example.com...",
"merchant_name": "Account holder name",
"key": "39580525000189",
"key_type": "CNPJ"
}
}
],
"currency": "BRL",
"total_amount": {
"value": 50000,
"offset": 100
},
"order": {
"status": "pending",
"tax": {
"value": 0,
"offset": 100,
"description": "optional text"
},
"items": [
{
"retailer_id": "1234567",
"name": "Cake",
"amount": {
"value": 50000,
"offset": 100
},
"quantity": 1
}
],
"subtotal": {
"value": 50000,
"offset": 100
}
}
}
}
}
}Parameters object
| Field Name | Optional? | Type | Description |
|---|---|---|---|
payment_settings | Optional | List of payment related configuration objects. |
Payment settings
| Field Name | Optional? | Type | Description |
|---|---|---|---|
type | Required | String | Must be pix_dynamic_code. |
pix_dynamic_code | Required | Dynamic Pix Code object that will be used to render the option to buyers during the checkout flow. |
Dynamic Pix code object
| Field Name | Optional? | Type | Description |
|---|---|---|---|
code | Required | String | The dynamic Pix code which will be copied by the buyer. |
merchant_name | Required | String | Account holder name. Displayed in-app for the buyer for informational purposes. |
key | Required | String | Pix key. Displayed in-app for the buyer for informational purposes. |
key_type | Required | String | Pix key type. One of CPF, CNPJ, EMAIL, PHONE or EVP. |
2. Send an order status update
Once the payment is confirmed, you must send an order status update. Follow the integration guide in the Orders API page.
No comments to display
No comments to display