Payment links | Developer Documentation
Payment links
Updated: Nov 14, 2025
Payments API also enables businesses to collect payments from their customers via WhatsApp using Payment Links.
When using this integration, WhatsApp only facilitates the communication between merchants and buyers. Merchants are responsible for integrating with a PSP from which they can generate Payment Links, and confirm their payment.
Before You Start
Integration steps
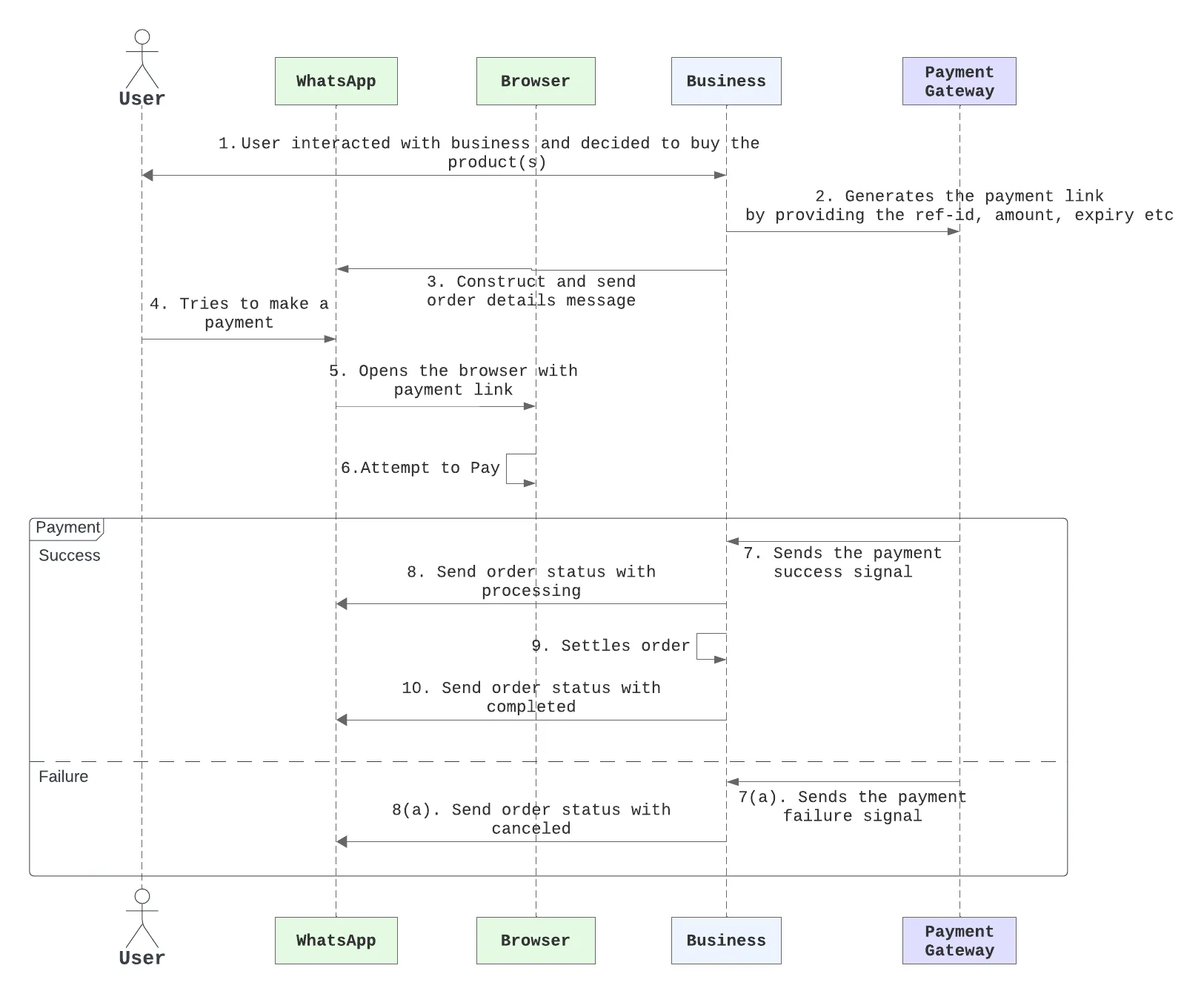
The following sequence diagram shows the typical integration with Payment Links.

1. Send an order details message
Follow the full integration guide in the Orders API page.
If Payment Link payment is available on this order, you will need to provide a
payment_link to the payment_settings attribute.Endpoint
POST /{PHONE_NUMBER_ID}/messagesPayload example
{
"recipient_type": "individual",
"to": "<PHONE_NUMBER>",
"type": "interactive",
"interactive": {
"type": "order_details",
"body": {
"text": "Your message content"
},
"action": {
"name": "review_and_pay",
"parameters": {
"reference_id": "unique-reference-id",
"type": "digital-goods",
"payment_type": "br",
"payment_settings": [
{
"type": "payment_link",
"payment_link": {
"uri": "https://my-payment-link-url"
}
}
],
"currency": "BRL",
"total_amount": {
"value": 50000,
"offset": 100
},
"order": {
"status": "pending",
"tax": {
"value": 0,
"offset": 100,
"description": "optional text"
},
"items": [
{
"retailer_id": "1234567",
"name": "Cake",
"amount": {
"value": 50000,
"offset": 100
},
"quantity": 1
}
],
"subtotal": {
"value": 50000,
"offset": 100
}
}
}
}
}
}Parameters object
| Field Name | Optional? | Type | Description |
|---|---|---|---|
payment_settings | Optional | List of payment related configuration objects. |
Payment settings
| Field Name | Optional? | Type | Description |
|---|---|---|---|
type | Required | String | Must be payment_link. |
payment_link | Required | Payment Link object that will be used to render the option to buyers during the checkout flow. |
Payment link object
| Field Name | Optional? | Type | Description |
|---|---|---|---|
uri | Required | String | The Payment Link’s uri which will be opened in the web browser, when user taps on the Payment Link CTA button. |
2. Send an order status update
Once the payment is confirmed, you must send an order status update. Follow the integration guide in the Orders API page.
No comments to display
No comments to display